流动性是去中心化系统中的一个重大挑战,尤其是对于像NFT这样的独特或不常交易的代币。买家池的减少往往会对此类资产的交易量和流动性产生重大影响。此外,仅由供需驱动的价格发现,加上市场波动,常常成为此类项目和资产的不利因素。
为了提供有效的解决方案,必须优先考虑这些资产固有的内在价值。CVT和HVT的设计旨在承载并产生价值,为持有者提供优质的收益策略,同时为参与者提供强大的铸造动力。
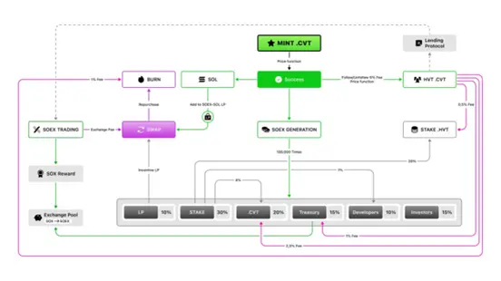
SOEX的整体架构充分结合了这两种创新资产,旨在创造一个平衡且可持续的系统。

什么是CVT?——CVT是「下一代 NFT」。它是具备多重功能特性(SNS、SBT、TVL)的链上社区凭证,是一种能够创建链上上社区并扩展社交网络关系的增值资产。在这个系统中,社区领导者可以邀请用户铸造 HVT,并解锁更多获取收益的机会。
简而言之,CVT 突破性地将社交网络关系转化为一种可创收机制。CVT 铸造者不仅可获得 $SOEX 代币激励(铸造 CVT 时同步产生的 20% $SOEX 代币将奖励给铸造者),还可通过关注/取消关注产生的费用中获得一定比例的收益。同时,CVT铸造者还被赋予获得链上社区内质押奖励的权益,并享受 SOEX 平台内的增益福利。

什么是HVT?—— HVT是这一创新系统的第二个核心组成部分,为用户提供质押奖励,并且能够随着 HVT 的价值增值获取即时收益。更重要的是,HVT 将很快支持借贷功能和流动性的提供,用户可以通过这个策略实现收益最大化。
HVT 支持价格定制和代币选择等个性化部署,当它被部署使用 $SOL 或 $SOEX 来铸造,那么HVT持有者有资格参与 30%的 $SOEX 质押奖励的分配。此外,HVT 具有显著的增值潜力,随着它铸造量的增加,其价格也会随之而上涨,其持有者则可以直接收回投资且捕获其价值的增值(当前价格扣除5%手续费)。
此外,HVT还引入了一种创新的流动性解决方式,当用户铸造 HVT 时,其价值会被安全地锁定在智能合约中。之后,如果用户想收回该价值,只需销毁 HVT 即可。
通过这种机制,无需依赖外部流动性提供商即可实现 NFT 流动性。允许用户自由地铸造与其价值绑定的资产,并通过销毁的方式收回该价值,从而创建了一个可独立于外部资源运作且自我维持的流动性系统。
SOEX 通过创新的 CVT 和 HVT 机制设计,有效的建立了一个蓬勃发展的生态系统,不仅能够提升社区的价值,还可以增强去中心化平台的流动性。通过利用社交网络的内在价值,所有用户建立有意义的连接都被 SOEX 赋予实际价值,同时为其定制了多样化的激励机制。
关键成果包括:
目前 SOEX 已开放 Beta 激励测试网。感兴趣的用户可以通过以下链接参与,获得丰厚奖励:
https://betatestnet.soex.io/#/pre-mint

SOEX 协议通过为项目创建一个优化的环境,更高效地铸造各种 NFT,从而进一步赋能 NFT 领域。这一战略基于一套智能合约,该合约利用 OAMM(预言机自动做市商)功能,通过动态调整价格来执行 NFT 的铸造和销毁。这种方法无需依赖外部流动性提供商即可实现 NFT 流通。这一自动定价解决方案旨在通过透明的智能合约机制稳定NFT的流动性。
SOEX智能合约提供了两个核心创新:
在OAMM(预言机自动做市商)机制下的交易,无需匹配对手即可进行。OAMM功能会根据预定义的函数,自动提供基于预言机的价格。
在传统的去中心化交易所(DEX)模型中,流动性由外部的流动性提供者(LPs)提供,通过将代币存入流动性池以促进交易。然而,当流动性提供者(LPs)撤资或退出时,会直接影响市场流动性,导致显著的波动。
相比之下,OAMM功能体系在内部管理流动性。它通过参与者持续不断的互动来补充和维护流动性,减少对外部LP的依赖,并减轻由其突然退出带来的波动风险。
SOEX对其自动价格发现和流动性增强协议的开源,将规范 NFT 铸造的简化路径,并解决去中心化流动性和价格发现的挑战。
社交关系的价值量化是提高流动性的有效方法,不仅适用于 NFT,也适用于一般的平台。通过创新的 CVT 机制及其关联的生态系统,SOEX 推动了 NFT 概念的升级,为社区提供了大量的机会来增加收入,同时也为社区领导者提供了维系社区成员忠诚度与活跃度的动力。
通过这些机制,SOEX的技术蓝图展示了一个强大的解决方案,可以增强流动性,同时支持去中心化社区内的真正的社交互动,为Web3社交交易设定了一个新的标准。