首页
快讯
技术
首页
快讯
技术
金色财经
金色财经
7649
文章
778106
浏览
32339
访问
Hashrate Index 2024 Q1研报:第四次减半影响和后果
来源:Hashrate IndexHashrate Index 2024年第一季度报告已经发布,鉴于...
512天前
Vitalik:如何改善以太坊的无需许可性和去中心化
作者:Vitalik;编译:邓通,金色财经特别感谢 Dankrad Feist、Caspar Sch...
512天前
Coinbase:什么将支持以太坊跨越多种叙事?
来源:Coinbase;编译:白水,金色财经ETH 角色的不同分类引发了有关其在投资组合中的地位的某...
512天前
金色百科 | 以太坊(ETH)销毁地址是什么
作者:Aimen Noor,CoinTelegraph;编译:邓通,金色财经一、以太坊销毁地址释义以...
512天前
Vitalik最新文章的解读
来源:道说区块链5月17日,Vitalik在其主页上发表了最新的文章(原文及翻译见文后链接),谈到了...
512天前
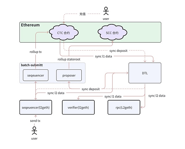
Layer2 的基本概念和主流项目分析
一. 什么是 Layer2Layer 2(第二层)是指在区块链技术和网络协议中用于扩展基础区块链(L...
512天前
首页
上一页
254
255
256
257
258
下一页
尾页
共
1275
页
7649
条数据
最新资讯
查看更多>
1
BNB赋能新范式:从Bonding Curve博弈论看DEX的流动性自救
2
三日吸金四千万美元 ,「草根」背景的 Project X 能复刻 Hyperliquid 成长轨迹吗?
3
PA日报 | ETH永续合约交易量超越BTC;以太坊现货ETF昨日净流入7.27亿美元创历史新高
4
从 Coinbase Wallet 到 Base App:一文看懂 Web3 超级应用的机遇与变革
5
Robinhood 代币化股票真能在全球占主导地为吗?
6
深度解析Camp Network:面向数据稀缺时代的 AI x IP 基础设施
7
美国众议院压倒性优势投票通过三大加密货币法案,白宫称特朗普周五签字
8
币安研究院报告:加密市场年初至今总市值增长1.99%
9
美众议院通过加密法案 贝莱德提交 ETH ETF质押申请
10
加密市场的叙事经济学:愿景重于指标,情绪先于应用
行情
平台
首页
观点
快讯